Mechanizace
Řešíte správu vašich vozidel? Chcete mít přehled o jejich pohybu? Potřebuje podklady o práci vozidel pro zemědělské kalkulace nebo zelenou naftu? Modul Mechanizace vám nabízí přesně tato řešení. Přečtěte si případovou studii o implementaci tohoto modulu a zjistěte jeho výhody.
Evidence vozidel
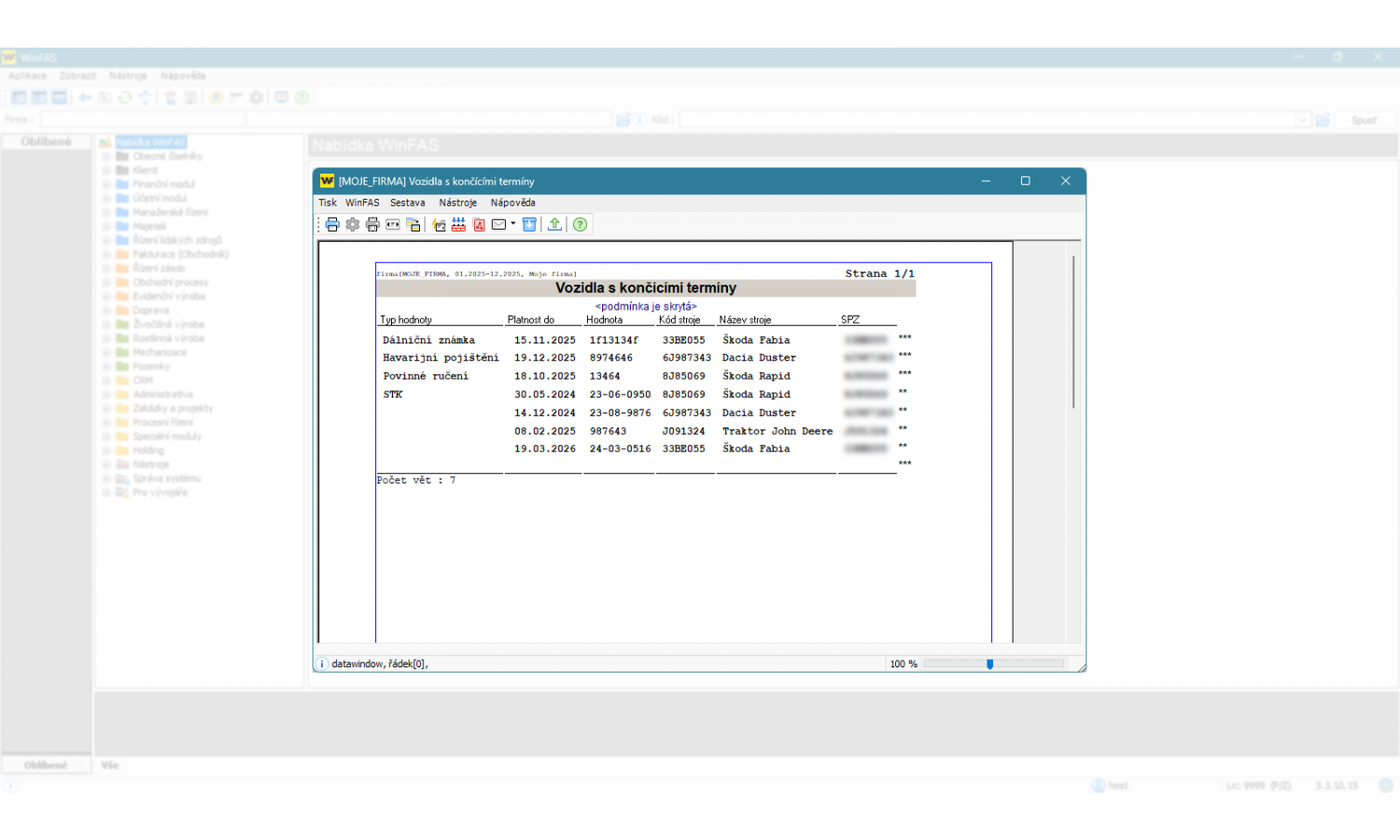
Modul, kromě základní evidence údajů o vozidlech, obsahuje funkce pro kontolu termínů (STK, dálníční známky, povinné ručení,...) a evidenci spotřeb vozidel. Na základě evidovanách dat lze vygenerovat podklady pro přiznání k silniční dani. Agenda umožňuje evidovat spotřeby nejen pohoných hmot, ale všeho materiálu použitého k opravám nebo údržbě strojů. Pro pořízení spotřeb PHM můžete využít možnost importovat data z externích systémů. Evidence je napojení a modul Řízení zásob, je tak jednoduše možné uložená data předat do tohoto modulu a následně zaúčovat.
Zobrazuje data z modulů
- Mechanizace – informace o pohybu vozidel a činnostech
- Řízení zásob – informace o spotřebách PHM a náhradních dílech
- Puťovka – informace o provozu a výkonu vozidel
- Zakázky – informace o zakázkách s vozidly
Výkaz práce
Modul nabízí evidenci výkazů práce zaměřenou na činnosti v zemědělské prvovýrobě. Pro zefektivnění zápisu nabízí několik funkcí (kopírování, doplnění „mezer“,…).
Dalším důvodem k zájmu o tuto agendu může být i fakt, že z dat evidence umožňuje generovat knihu jízd, výstup může být využit pro fakturaci služeb (prací na cizích pozemcích) a slouží jako podklad pro „vnitro“, mzdy a zelenou naftu.
Výstupy (sestavy)
- Přehledové sestavy vozidel a činností
- Podklad pro fakturaci služeb
- Podklad pro knihu jízd
Import dat z GPS
Modul slouží pro zpracování dat GPS systémů pro sledování vozidel (aktuálně Webdispečink). Z dat se dle nastavených parametrů automaticky vygenerují výkazy práce.
Import dat PHM
Aplikace Evidence vozidel v modulu Mechanizace umožňuje jednoduše importovat do programu WinFAS spotřebu PHM dle jednotlivých vozidel. Aktuálně spolupracujeme se systémy EVOTECH, FuelOmat, KUPSON a Protank Dynamics. Navíc budete mít přehled o jednotlivých úkonech a osobách, které tankování provedly. Uvidíte také kolik a kdy, bylo do jednotlivých strojů natankováno, a na které konkrétní čerpací stanici. A co teprve sledovat náklady na PHM dle jednotlivých strojů? Data se ukládají do modulu Řízení zásob, kde je s nimi možné dále pracovat. Například můžete tvořit podklady pro zelenou naftu či předávat data do vnitroúčetnictví.
Propojení s dalšími moduly v rámci sytému WinFAS
- Evidence osevních plánů - Rozšiřuje evidenci o možnost zápisu činností na jednotlivé díly půdních bloků s automatickým doplněním osevních plánů (pro výkony prácí). Při požadavku na nahrávání dat z GPS je tento modul nezbytností, předávají se z něj data poskytovateli GPS (pro stahování dat dílů půdních bloků doporučujeme přikoupit modul Importy z LPIS).
- Mapy - V případě nahrávání dat z GPS umožňuje zobrazit trasy jízd vozidel.
- Řízení lidských zdrojů - V kombinaci s tímto modulem nabízí možnost předání dat do výroby, kde tvoří podklad pro mzdy, vnitro a zelenou naftu.
- Majetek - Vytváří propojení položek číselníku strojů a konkrétními majetky.
