Vážní deník
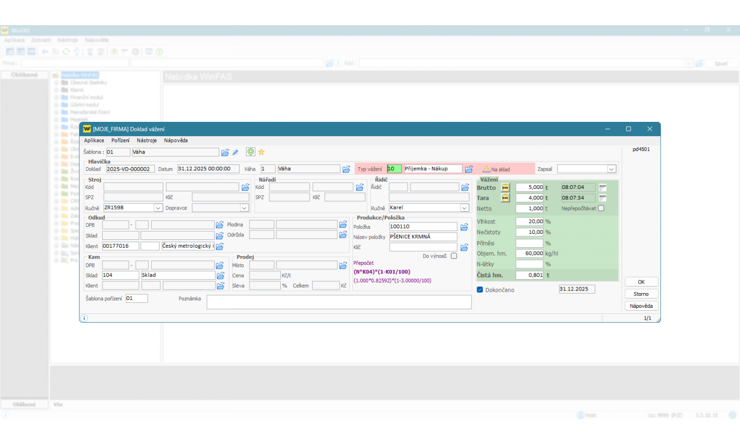
Modul slouží k evidenci vážení nejen ze sklizně, ale všech vážení. Do evidence lze záznamy zapisovat jak v jednoduché formě, kdy uživatel zapisuje pouze základní údaje, tak v rozšířené formě, kde může zapisovat různorodé doplňkové údaje, jako je například sklízené pole nebo odběratel, kterému je vážená položka prodávána. Pro efektivitu je evidence postavena na systému předpisů, kdy se po úpravě pár údajů v předpisu vytvoří nový záznam o vážení.
- Efektivní zápis záznamů z předpisů.
- Evidence všech typů komodit.
- Evidence sklizně plodin na pozemcích včetně odpočtu vlhkosti a nečistot
- Vážení prodávaných komodit s možností okamžitého ukládání prodeje do modulu Řízení zásob s vytvářením dodacích listů.
- Vážení položek převážených mezi sklady.
- Přímé propojení s vahou Tenzona.
- Přizpůsobení procesu vážení.
- Propojení s modulem Agroevidence pro přesnější vyhodnocení sklizní z jednotlivých pozemků.
- Možnost provozovat evidenci samostatně i v kombinaci s dalšími moduly jako Řízení zásob, Evidencí osevních plánů a Evidence vozidel.
- Možnost automatického vytváření záznamů o naskladnění komodit s následným zaúčtováním.
- Přehledné zobrazení záznamů pořízených v deníku.
- Tisknutelné sestavy "na míru" pro uživatele.
