Zakázkový systém
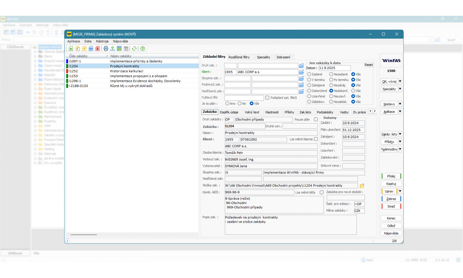
Zakázkový systém je nástroj pro evidenci zakázek s vazbou na klienta. Zakázky je možné kategorizovat dle druhu, skupin, případně tvořit hierarchii pomocí nadřízených zakázek. U zakázek lze evidovat zodpovědné osoby, klíče, termíny, smluvní cenu, pracovní složku zakázky a řadu dalších doplňkových údajů (objednávka, smlouva, penalizace, položka ZVS apod.).
Pro specifická uživatelská použití lze u zakázek evidovat i libovolně definované uživatelské vlastnosti. Provázání s modulem multimédií umožňuje k zakázce připojit neomezený počet dokumentů (např. smlouvy, objednávky, nabídky, protokoly, fotografie apod.).
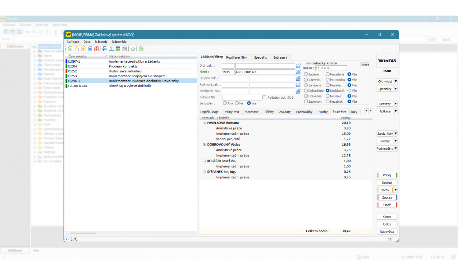
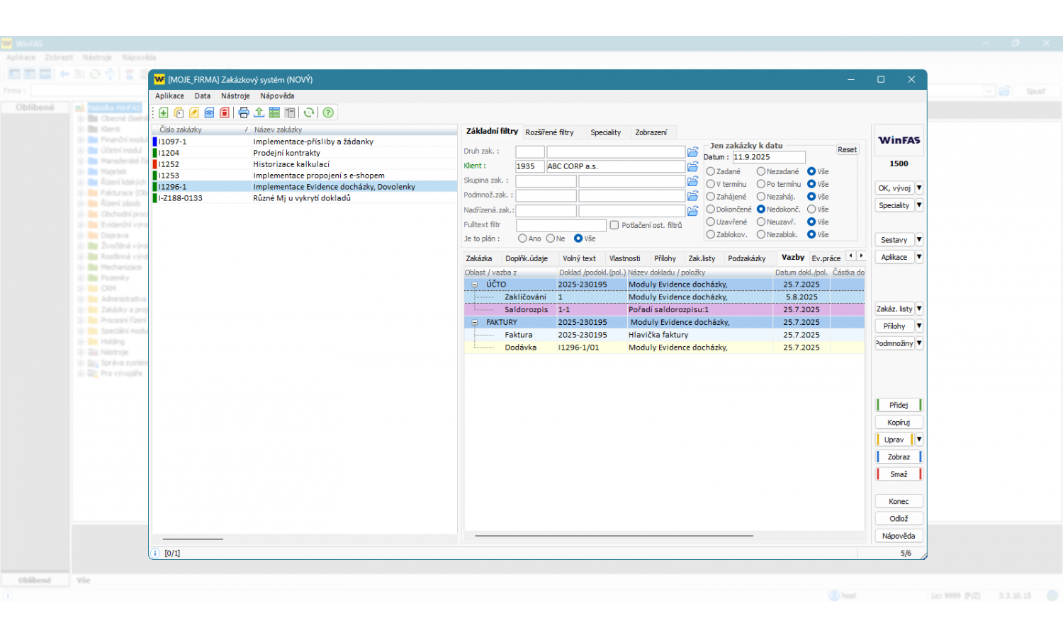
Většina agend ve WinFASu umožňuje výběr a provázání na zakázku. Na zakázku tak lze směřovat jednak účetní, zásobové, výrobní doklady ale i například hrubé mzdy, inventární čísla majetku, plány a další. Provázaná data jednotlivých zakázek je poté možné filtrovat do sestav ale i přímo zobrazit v aplikaci zakázek. Sestavy zakázkového systému dovolují tvořit libovolné výstupy z pořízených dat.
Možnosti zakázkového systému
- Evidence zakázek s vazbou na konkrétního klienta
- Členění zakázek na druhy, skupiny
- Možnost nastavení hierarchie zakázek – nadřízenost, podřízenost
- Evidence termínů zakázky – datum zadání, zahájení, plánovaného ukončení, dokončení, zablokování
- Možnost přidání příloh k zakázce
- Zakládání pracovních složek
- Generování vlastností zakázky
- Propojení s dalšími moduly
Výstupy
- Karty zakázek
- IQ sestava zakázek s volitelným zobrazením dat s možností využití Mail Merge
Propojení s dalšími moduly v rámci systému WinFAS
- Účetnictví
- Majetek
- Řízení lidských zdrojů (Mzdy)
- Řízení zásob
- Evidenční výroba
- Multimédia
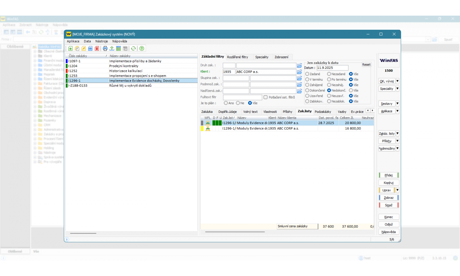
Zakázkové listy
Volitelnou nadstavbou zakázkového systému je tvorba zakázkových listů, které následně slouží jako podklad pro fakturaci zakázky. Na zakázkových listech se eviduje klient, datumy fakturace a kalkuluje se cena zakázky.
Možnosti zakázkových listů
- Evidence termínů – předpokládaná fakturace, dokončení ZL (DUZP), povolení fakturace
- Kalkulace ceny a položkový rozpis prováděných prací včetně zaklíčování
- Možnost kopírování zakázkových listů
- Předání dat do modulu Fakturace – tvorba dodávky, fakturace (záloha, standartní daňový doklad)
- Provázanost zakázkového listu na doklad v modulu Fakturace
Výstupy zakázkových listů
- IQ sestava zakázkový listů s volitelným zobrazením dat s možností využití Mail Merge
