Evidence skladového hospodářství
Skladové hospodářství neboli řízení zásob je postaveno na třech základních pilířích: sklady, položky a pořizování dokladů. Uživatel si tak ve WinFASu může nadefinovat strukturu středisek a skladů a přiřadit si k položkám nespočet parametrů i jiných návazných vlastností. Veškerou evidenci skladů a položek pak libovolně využije pro pořizování dokladů a reportů ze zásob.
Sklady a hierarchie skladů
Jednotlivé sklady lze hierarchicky uspořádat. Uspořádání není nijak omezeno. Je možné vytvořit pomocí skladů (fyzických i fiktivních) celou hierarchii firmy jako takové. Uživatel si sám určuje, podle čeho bude sklady členit – pobočky, zodpovědné osoby, druhy, střediska, divize a jiné).
Vlastnosti skladů ve WinFAS:
- každý sklad si drží svoji nákupní (produkční) cenu položek
- pohyby jednotlivých položek mohou být účtovány dle druhu skladu
- ke každému skladu je možné navázat analytiky účtů

Položky (produkty)
Produkty (materiál, zboží, výrobky, služby) se ve WinFASu evidují jako tzv. položky zásob. Každá položka má svoje jedinečné číslo (kód) pomocí kterého se identifikuje. Kódu lze přidělit libovolný počet názvů. Položky se i po jejich založení dají volně upravovat, definovat a doplňovat o další možné parametry, jako jsou například:
- prodejní cena, marže
- účetní skupina
- měrné jednotky a převody měrných jednotek na jiné (pro jednu položku používat více měrných jednotek s nadefinovaným převodním vztahem)
- EAN kódy
- šarže
- informace dodavatele/odběratele (ceny, dodací lhůty položky, označení položek a jiné)
- více názvů (dodavatelský, odběratelský, cizojazyčný, katalogové číslo, ...)
- Intrastat
- evidence obalů EKO-KOM
- závislé položky
- multimédia (různé druhy příloh)
- poznámky
- další možnosti uživatelsky definovatelných specifikací a vlastností...
Nastavení prodejní ceny
Tvorba prodejní ceny hraje u obchodních společností velký význam, zejména v případě velkoobchodu. Informační systém WinFAS nabízí řadu automatizovaných postupů k vytváření prodejních cen. Tyto postupy je možné všelijak kombinovat – základní prodejní cena z číselníku, cena podle skladu, skladová cena + marže, poslední nákupní cena + marže, slevy dle odběratelů, smluvní či množstevní slevy nebo časová platnost cen.
Firmy s jednoduchou cenovou politikou mohou použít základní vyplnění ceny na položce (tzv. katalogové) a ponechat si své prodejní ceny na úrovni evidence položek.
Obchodní firmy hospodařící se složitou cenovou politikou si mohou dosadit do informačního systému svoji cenovou politiku včetně zakomponování množstevních a procentuálních slev pro určitá období.
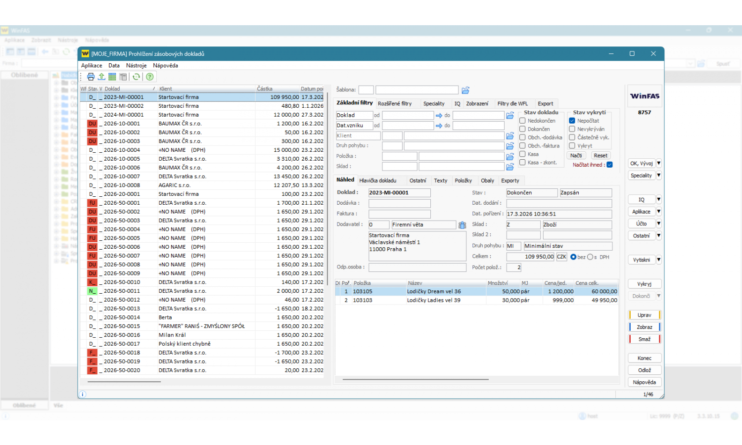
Pořizování dokladů
Většina programů na evidenci zásob je založena na principu příjem/výdej - jednoduché účetnictví. Informační systém WinFAS eviduje položky zásob na způsob podvojného účetnictví – položky jsou přesouvány mezi jednotlivými „konty".
Výhody tohoto přístupu jsou následující:
- počet kont (účtů) i počet operací (souvztažností) je libovolný
- z operací lze vytvářet komplexní pohyby
- lze formovat závislost pohybů (poptávka – nabídka – objednávka – dodací list – faktura)
- veškeré pohyby mají jeden uživatelský dialog
- položky z jednoho dokladu lze kopírovat, případně upravovat z jiného dokladu
