Zootechnická evidence
Modul Zootechnická Evidence je nadstavbou modulu Zvířata. Aplikuje pořízená data a rozšiřuje evidenci o funkci pro denní pořízení pohybů, sledování reprodukce, veterinární opatření, nemoci, léčení a možnost hodnocení exteriéru zvířat. Obsahuje nespočet užitečných přehledů, souhrnů, rozborů a tím přispívá k efektivnímu řízení chovu.
Modul Zootechnická evidence zobrazuje a rozpracovává následující složky:
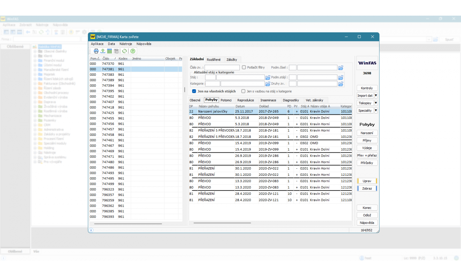
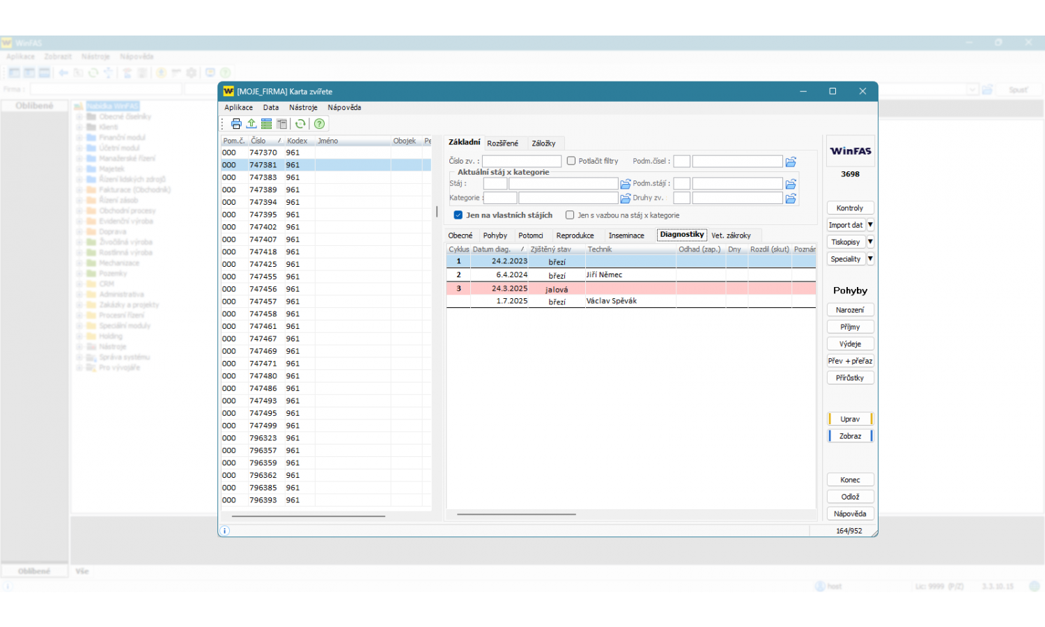
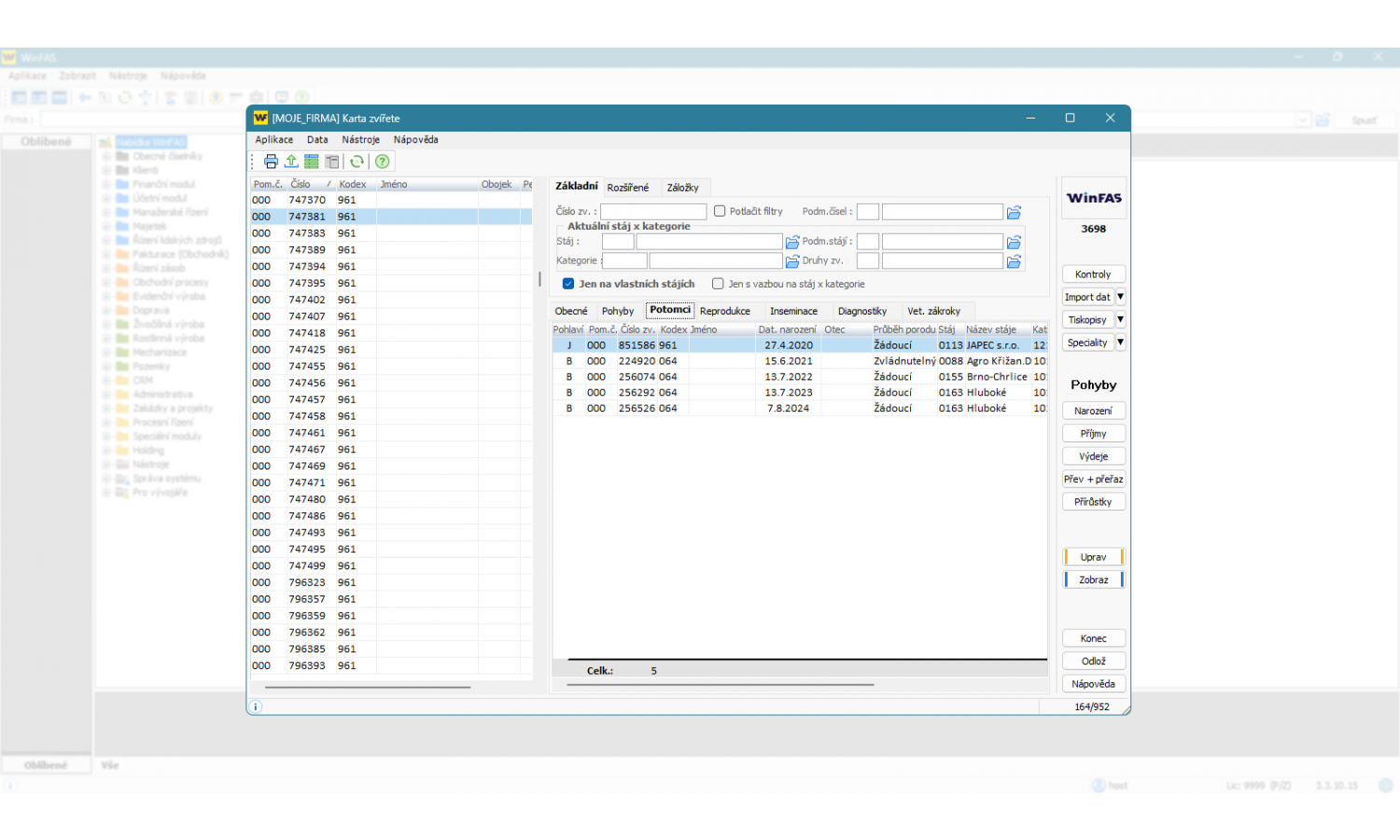
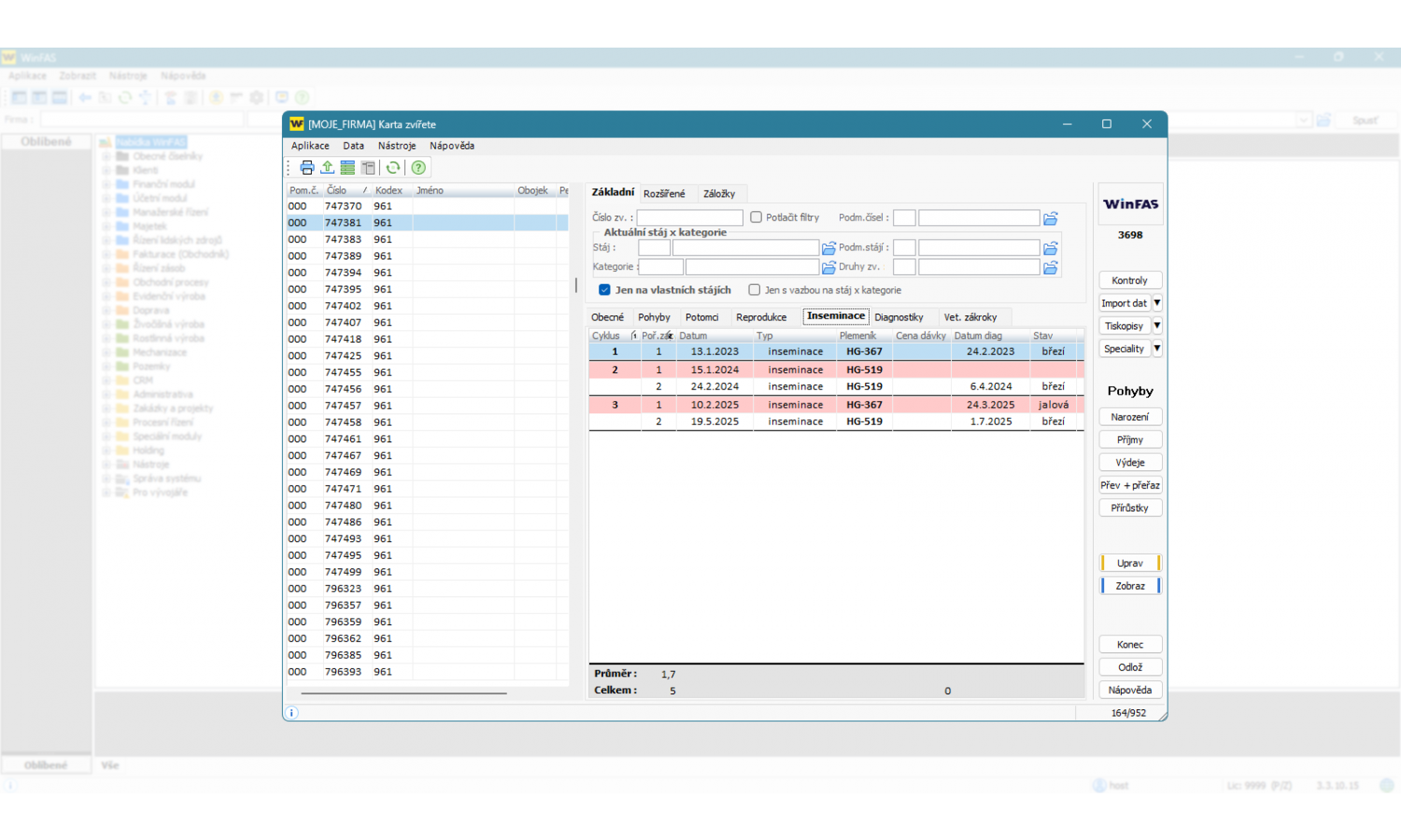
Karta zvířete
Předkládá přehledné údaje a informace o každém zvířeti. Karta sděluje aktuální zařazení zvířete, plemeno, datum narození, matku, otce, potomky. Dále je v kartě zaznamenán pohyb zvířete, veterinární zákroky, reprodukce a inseminace.
Pořízení změn pro zootechniky
Specifická aplikace zapisující denní evidenci změn stavů zvířat na stájích. Všechny evidované změny je možné prohlížet, zpětně opravovat nebo rušit. Opatřené informace mají bezprostřední návaznost na modul Zvířata. Data jsou dávkově převáděna do účetnictví a evidence základního stáda v majetku. Mezi další výhody systému patří hromadné pořizování diagnostik březosti.
Reprodukce
Kompletní pozorování jednotlivých reprodukčních cyklů zvířat zahrnující evidenci inseminací, diagnostik březostí a porodů. Počáteční stav lze importovat z plemenářských dat z tzv. terénní databáze. Možností je i její pozdější využití k průběžným aktualizacím. Veškeré činnosti v systému lze zpětně opravovat nebo rušit.
Ušní známky
Schopnost a výhoda systému umožňuje vytvořit objednávku ušních známek a duplikátů přímo z aplikace.
Boxy
Modul umožňuje podrobnější sledování umístění zvířat rozdělením stájí na jednotlivé boxy.
Nemoci a opatření
Aplikace eviduje nemoci, zootechnické zákroky během léčení a použitá léčiva na vybraných druzích zvířat. Přídavkem evidence je dokonce plánovaná ošetření, ochranné lhůty léčiv, atd. Záznam léků pojímá i výrobce, šarže, popřípadě použité množství a ceny daného léku. Data lze pořizovat i hromadně, například vakcinace celého boxu.
Sestavy
Sestavy vykazují veškeré podklady ke sledování reprodukce, například výpis čísel zvířat s očekávaným porodem v daném období, zvířata k diagnostice březosti. Zpětné soubory reprodukce jsou evidovány dle uživatelských kritérií. Ukazují se zde přehledy použitých léků, náklady na léčení daných zvířat, popřípadě celkové náklady na stáj. Protokoly o posouzení exteriéru, přehledy zvířat po boxech a další uživatelsky definované soustavy.
CRV modul
Modul zobrazuje sestavy z programu Veemanager, programu na řízení stáda, vyhodnocující kontroly užitkovosti, reprodukce, hodnotící zasušení, množství somatických buněk a upozorňují na případné výstrahy krav. Navíc zprostředkovává import dat z terénních databází inseminačních techniků CRV a import připařovacího plánu z programu Sirematch.
